This website requires JavaScript.
Explore
Help
Register
Sign In
Klagarge
/
SummerSchool2-Controller
Archived
Watch
1
Star
0
Fork
0
You've already forked SummerSchool2-Controller
Code
Issues
Pull Requests
Projects
1
Releases
1
Activity
This repository has been archived on
2024-01-25
. You can view files and clone it, but cannot push or open issues or pull requests.
Files
10de77fbb00330c9227a23c9ec2a42db902f837e
SummerSchool2-Controller
/
UML
/
pdf-png
/
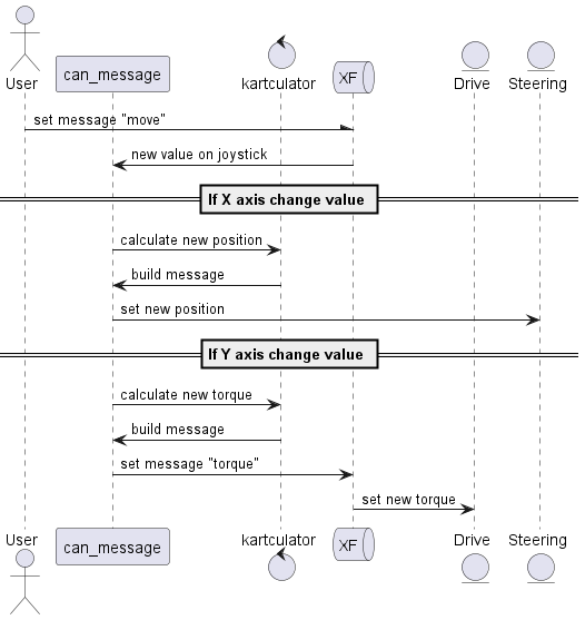
full_sequence.png
Klagarge
df63ece978
add full sequence
2023-09-13 13:01:21 +02:00
29 KiB
526x557px
Raw
History